企业微信新加外部好友自动推送小程序


1、登录客户企微

网址:https://work.weixin.qq.com/wework_admin/loginpage_wx?from=index_neumonia


让客户扫码登录


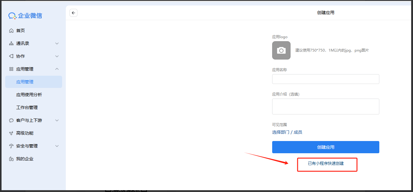
2、企业微信首页 → 应用管理 → 已有小程序快速创建

    

3、小程序超管扫码授权




4、按截图流程操作














5、企微成员加微信好友测试

作者:售后技术支持-苏宝燕  创建时间:2025-09-30 08:51
最后编辑:售后技术支持-苏宝燕  更新时间:2026-01-27 10:24